在线考试系统要求及使用说明
发布时间:2020-08-21 10:54:53 作者:媒体技术科 浏览量:16097
一、在线考试系统设备要求
1、 台式机或笔记本电脑:操作系统 Windiws10、Windows7、WindowsXP;CPU:i3 及以上;内存 4G 及以上;硬盘 50G 以上。
2、 浏览器:360 浏览器、搜狗浏览器、谷歌浏览器。
3、 摄像头:具有自动对焦功能的摄像头,满足 720P 及以上。
二、在线考试使用说明
1、在线考试系统登录。
打开360 浏览器、搜狗浏览器或谷歌,输入学院网址:,单击在首页左侧快速导航栏中“在线考试系统”图标,进入在线考试系统。
在线考试系统按钮
2、输入用户名和密码(与教学平台相同)

登录界面
3、登录成功,点击指定考试科目

选择考试科目
4、 进入考试页面后点击“开始作答”或者“继续作答”按钮即进入人脸识别阶段。

进入考试科目
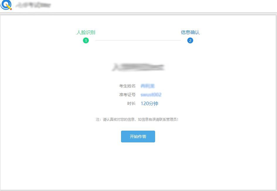
5、进入人脸识别界面,识别通过,单击“开始作答”即可。识别一次不通过,可多次识别,直至通过,如识别未通过则无法进行考试。

人脸识别

信息确认
6、开始考试。浏览试卷题型和题目,选择正确答案。完成所有作答后,可单击“交卷” 按钮,提交答卷。

三、手机进行在线考试要求
1、安卓系统手机
(1)在手机应用商城中下载并安装QQ浏览器。
(2)使用QQ浏览器登录考试系统,进行在线考试。
如QQ浏览器不能启用手机摄像头,可参看如下方法:
安卓系统手机浏览器启用摄像头.pdf
2、苹果手机
(1)确认手机iOS系统为最新版本。
(2)使用Safari浏览器登录考试系统。
Safar浏览器中启动摄像头的方法如下图。

若浏览器地址栏未出现AA字样,可以按照参加https://zhidao.baidu.com/question/1695816447108252188.html进行设置。
四、常见问题解决
1、计算机浏览器无法启动摄像头解决办法
若还是无法解决,请使用浏览器打开:https://webcamtests.com/,点击“test my cam"检测摄像头是否能正常工作。
2、显示“未检测到原始照片,请联系管理员”故障
因考试系统没有考生照片导致,请考生联系学习中心管理老师在教学教务管理系平台上传学生的近期证件照片。
。

3、人脸识别无法通过
(1)如果系统显示照片和现在考生形象差异过大,请考生联系学习中心管理老师在教学教务管理系平台上传学生近期证件照片,替换原有学生照片。

(2)人脸识别注意事项:
l 背景尽量单一
l 整体光线不可以太暗
l 人头部周围不能有点状强光
l 人脸放入识别框中间位置,不要靠近识别框边缘
l 脸部别化妆
l 身体往后坐坐,让脸小一些,红框占整个摄像区域比例不能太大
